1С:Предприятие 8.2 /
Розница для Украины /
Розница для Украины
Настройка механизма скидок
Общие настройки учета скидок для магазина
Документ «Маркетинговая акция»
Оценка эффективности маркетинговых мероприятий
Данный механизм доступен начиная с версии 1.0.3.
Руководители отделов маркетинга и продаж формируют план действий, определяя цели маркетинговых акций. Каждая акция может содержать в себе несколько обращений к покупателю (скидок), объединенных временем действия и целевым сегментом покупателей
Скидки могут быть ручные и автоматические . И те, и другие скидки применяются как к чекам, так и к документам « Реализация товаров ».
РУЧНЫЕ СКИДКИ
Привилегированный пользователь имеет возможность ввести сумму абсолютной скидки, % относительной скидки по товарной строке или на сумму документа. Для этого в меню «Сервис »-« Пользователи »- « Настройка дополнительных прав пользователей » для данного пользователя нужно поставить отметку в поле «Разрешить назначение ручных скидок». При этом в интерфейсе РМК кассиру становятся доступны кнопки назначения ручных скидок. Ручная скидка на товар суммируется с рассчитанной автоматической скидкой для данной позиции.

АВТОМАТИЧЕСКИЕ СКИДКИ
Для того чтобы система автоматически рассчитывала скидки при продаже товара, нужно создать в системе элемент справочника «Скидки (наценки)» с описанием условий предоставления скидки и преимуществ, предоставляемых покупателю и ввести скидки в действие документом «Маркетинговая акция». Система позволяет учитывать различные условия предоставления скидок.
В скидке можно указать:
- День недели и время действия скидки.
- Накопления покупателя.
- Список товара (Сегмент номенклатуры ), при условии покупки которого предоставляется скидка.
- Список товара, на который предоставляется скидка.
- Список товаров-исключений, на которые скидка не предоставляется.
- Минимальное количество товара, сумма по товарной строке или по чеку для предоставления скидки.
- Другие условия:
- День рождения покупателя, если эта информация внесена в базу данных.
- Купон.
- Номер чека.
В документе «Маркетинговая акция» пользователь указывает:
- магазины
- период действия скидок.
Преимущества, которые получает покупатель, могут быть нескольких видов:
- В виде немедленной скидки, в виде скидки суммой или процента от суммы чека или товарной строки.
- Отсроченные преимущества в виде купонов на скидку со следующей покупки или в виде накоплений покупателя с последующим увеличением размера скидки в
- зависимости от пороговых значений накоплений.
- Подарки, предоставляемые покупателю при выполнении условий покупки.
- Предоставление другого вида цены (например, для оформления мелкооптовой покупки с оплатой через ККМ;
- Выведение сообщения на экран кассира.
Скидки могут быть отрицательными, их можно интерпретировать как наценки.
Создание сегмента товара
Справочник «Сегмент номенклатуры » (меню «Справочники»–» Ценообразование »-»Сегменты номенклатуры») предназначен для ограничения списка товаров, на который действует скидка. Может формироваться двумя способами: вручную и автоматически.
Формировать вручную: пользователь добавляет номенклатуру в сегмент вручную с помощью подбора или с помощью обработки «Заполнить по результатам анализа». Помимо перечисленных по умолчанию , пользователь может добавить свои правила отбора, вызвав меню щелчком правой клавиши мыши на сетке параметров отбора. Параметр «Коэф. обор-ти,%» вычисляется по формуле: Продажи за период / (Остаток на начало периода + Приходы за период) в количественном выражении.
Пример
Сегмент «Распродажа верхняя одежда зима», сформированный вручную с помощью обработки «Заполнить по результатам анализа», для первого этапа акции «Распродажа товаров зимнего ассортимента», проходящего с 04.02.2009 г. по 31.03.2009 г. Указываем в обработке «Номенклатура» в группе из списка, указывая нужные группы, выставляем оборачиваемость менее 60 % и период с 01.10.2008 по 25.01.2009 г. Выборка размещается в сегмент при нажатии кнопки «ОК» полностью или только отмеченные по выбору пользователя.
Периодически обновлять: пользователь описывает правила формирования списка товаров. При нажатии кнопки «Сформировать» система заполняет данными сегмент номенклатуры. Пользователь может настроить Расписание обновления. В этом случае новая номенклатура, удовлетворяющая правилам отбора, автоматически будет включена в сегмент.
Пример
Периодически обновляемый сегмент товара Детское питание «Тёма». Сегмент детского питания «Тёма» сформирован для акции «Скидки на рождение малыша», проходящей с 01.01.2009г. по 31 03.2009г., по правилу «Номенклатура принадлежит группе номенклатуры Тёма» и регулярностью обновления c 31 декабря 2008 г. по 1 апреля 2009 г. каждый 3-й день, один раз в день.

Общие настройки учета скидок для магазина
Минимальная цена продажи. Одно из самых часто встречающихся требований по учету скидок – это ограничение фактической цены продажи (с учетом скидки) снизу – не ниже цены закупки, себестоимости или «чуть выше». Чтобы установить это ограничение вводится минимальная цена продажи, которая может быть рассчитана с помощью обычного механизма установки цен .
Округление суммы чека. При применении скидок итоговая сумма редко удовлетворяет политике торгового предприятия по округлению цен и сумм. Система позволяет настроить порядок округления суммы чека для каждого магазина. Сегмент исключаемой из скидок номенклатуры – сегмент номенклатуры данного магазина, на которую не действуют никакие скидки.

Внесение данных о покупателях
Для изучения потребностей своих покупателей и укрепления лояльности покупателей к магазину, предприятие создает базы данных, используя возможность идентификации покупателя с помощью Дисконтной карты («Справочники» – «Ценообразование» - «Дисконтные карты»).
В элемент справочника «Информационная карта» с типом «Дисконтная» пользователь вносит данные о кодах карты: магнитном и/или штриховом, выбирает владельца карты из справочника « Физические лица » или вносит в него данные, если карточка выдается данному физическому лицу впервые. Владелец дисконтной карты может быть включен в группу получателей скидки, которая затем может использоваться для формирования скидок.
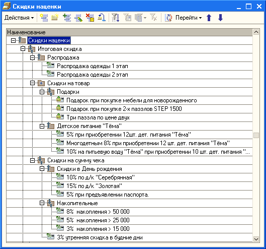
Справочник «Скидки (наценки)»
В узлах иерархического справочника «Скидки (наценки)» пользователь может настроить правила взаимодействия скидок, размещенных в подчиненных группах. Примеры настройки взаимодействия скидок будут изложены в конце этого раздела.
Элемент справочника «Скидки (наценки)»
Формирование скидки. Чтобы сформировать скидку пользователь выбирает группу скидок и создает новый элемент кнопкой командной строки, вводит наименование скидки. Ниже наименования по мере заполнения полей автоматически формируется описание скидки, с помощью которого пользователь может контролировать правильность заполнения формы .
Поле «Рассчитать» разделяет скидки, применяемые к товару в текущем документе (по текущему документу), и накопительные по продажам периода: месяц, квартал, полугодие, год или в течение всего периода. Вариант определения периода указывает, как определяется период. В нашем примере выбран месяц, и если сегодня 15 мая, то при выборе «Прошлый календарный период» будет учтена сумма продаж за апрель, при выборе «Прошлый скользящий период» - продажи с 15 апреля по 14 мая, и в случае «С начала текущего периода» - продажи с 1 мая.
Поле «Скидка» определяет, будет ли она применена к итогам по всему чеку ( документу реализации ) или будут анализироваться только товары определенного сегмента, указываемый пользователем в следующем поле.
Пользователь может также указать сегмент-исключение товаров, на которые скидка не действует.
Скидка может иметь ограничение по количеству или сумме: не меньше указанного пользователем значения. При этом в зависимости от значения поля «Скидка» ограничение будет применяться либо к итогам по документу, либо по номенклатуре чека, принадлежащей сегменту. Если скидка применяется к номенклатуре, то становится доступным флажок по строке. При установке этого флажка ограничения будут действовать на параметры каждой строки чека, а не на итоги по всем товарам из сегмента.
При выполнении условий автоматически применятся следующие скидки: процент или сумма в указанном пользователем размере или выбранный пользователем тип цен. Скидки применятся к номенклатуре указанного в следующем поле сегмента или, если в этом поле ничего не указано, к сегменту номенклатуры, указанном в условиях скидки. Максимальный размер процентной скидки можно ограничить по каждой строке.
Пример
Если покупатель приобретет детское питание марки «Тёма» в количестве более 12 шт., то получит скидку 5% на купленное детское питание этой фирмы. Нужно создать сегмент товара «Тёма», указать в поле «Рассчитать» значение «по текущему документу», установить в поле «Скидка» значение «на сегмент товара», выбрать сегмент «Тёма», в поле «Ограничение» - значение «по количеству», не менее, чем 12. В поле «Применить скидку» установить «процент» и далее ввести значение «5».
Пример
Если покупатель, входящий в группу получателей скидки «Многодетная семья», приобретет 12 шт. любого наименования детского питания марки Тёма, то получит 8% скидку на каждое такое наименование. Нужно создать сегмент товара «Тёма», указать в поле «Рассчитать» значение «по текущему документу», установить в поле Скидка значение «на сегмент товара», выбрать сегмент «Тёма», в поле «Ограничение» - значение «по количеству», не менее, чем 12 и установить флаг «в одной строке». В поле «Применить скидку» установить «процент» и далее ввести значение «8». На закладке «Получатели» установить тип «Группа получателей скидки» - «Многодетная семья».
Пример
Если покупатель приобретет детское питание марки «Тёма» в количестве более 10 шт., то получит скидку 10% на питьевую воду «Тёма». Скидка оформляется так же, как и предыдущая; сформированный заранее сегмент «Питьевая вода Тёма» нужно ввести в следующее за % скидки поле.

Дополнительные условия предоставления скидки
Кратность чека: скидка будет предоставлена на чеки, номер которых кратен указанному пользователем числу.
Скидка по купону. Оформляя чек, кассир может ввести информацию о купоне с помощью кнопки «Купон» или alt+F11. При переходе к оплате система автоматически рассчитает скидку.
Скидка в день рождения покупателя. Если информация о дне рождения покупателя внесена в систему (справочник « Физические лица »), то в скидке можно настроить интервал, в течение которого покупателю по предъявлению дисконтной карты будет рассчитана автоматическая скидка . Если информация не внесена в систему, то скидку в день рождения по предъявлению документа нужно понимать как скидку по купону.
Получатели скидки перечисляются в табличной части «Получатели». Список получателей, можно сформировать вручную из справочника «Информационные карты», с помощью отборов, или указав тип получателя: контрагенты, физические лица, дисконтные карты, виды дисконтных карт и группы получателей скидки.
Можно также ограничить время действия скидки в течение дня или недели, настроив расписание на вкладке «Время действия».
Пример
Если у владельца ДК «Серебряная» день рождения он получит скидку 10% на все товары в течение недели, три дня до дня рождения и три дня после, а если «Золотая», то 15% в такой же период. Не имеющим карту покупателям нужно предоставить скидку 5% и выдать по желанию покупателя карту «Серебряная».
Чтобы настроить такую скидку нужно создать три элемента справочника Скидки (наценки) и установить взаимодействие между ними.
Нужно указать в поле «Рассчитать» значение «по текущему документу», установить в поле «Скидка» значение «на документ», в поле « Дополнительное условие» выбрать «День рождения», затем внести значение «3» в поля «дней до» и «дней после», выбрать на закладке «Получатели» тип «виды дисконтных карт» и выбрать в табличной части «Серебряная карта». В поле «Применить скидку» установить «процент» и далее ввести значение «10». Аналогично создать скидку по «Золотой» карте, указав % скидки – «15».
Чтобы настроить скидку в день рождения для покупателя, не имеющего дисконтной карты, нужно в поле «Рассчитать» выбрать значение «по текущему документу», установить в поле «Скидка» значение «по документу», в поле «Дополнительное условие» выбрать «По купону»,табличную часть «Получатели» заполнять не нужно. В поле «Применить скидку» установить «процент» и далее ввести значение «5».
Пример
«Товары дня» - постоянно действующая скидка 20% на выбранные в сегмент товары. Список товаров меняется еженедельно. Нужно выбрать в поле «Скидка» значение на сегмент «Товары дня» В поле «Применить скидку» установить «процент» и далее ввести значение «20». Состав сегмента «Товары дня» изменяется вручную еженедельно.
Пример
«Утренняя скидка». На все товары, купленные с 9.00 до 11.00 в будние дни предоставляется скидка 3%, за исключением товаров списка «Товары дня». Нужно выбрать в поле «Скидка» значение «на документ» и добавить в условия сегмент-исключение «Товары дня». В поле «Применить скидку» установить «процент» и далее ввести значение «3».
Подарки покупателю
Еще одно преимущество, которое может получить покупатель – это подарок, состоящий из нескольких позиций номенклатуры, перечисленных в табличной части «Набор подарков». Если установить флаг «Один из списка», то система предоставит кассиру возможность выбрать подарок из этого списка. Условием предоставление подарка может быть совместная покупка товаров, внесенных в табличную часть Набора товаров. Табличные части так же, как и другие могут заполняться вручную из справочника номенклатуры или с помощью подборов.
Пример
«Подарок при покупке мебели для новорожденного»: При покупке кроватки, комода и пеленального столика покупатель получит в подарок подвеску в кроватку и игрушку. В поле «Рассчитать» выбрать значение «по текущему документу». В поле «Применить скидку» выбрать значение «Подарок», внести в табличную часть «Комплект товаров» кроватку, столик и комод с количеством 1 по каждой строке, в табличной части «Набор подарков» выбрать товары: «Подвеска для кровати» и «Погремушка» с количеством 1 для каждой строки. Флаг «Один из списка» не устанавливать.
Подарки покупателю учитываются в табличной части «Подарки» документа «Чек ККМ». При формировании отчета о розничных продажах автоматически формируется документ «Списание» с хозяйственной операцией «Списание на затраты».
Флаг «Учитывать как продажу» позволяет учесть подарок в составе товарной части чека. Сумма подарка в этом случае вычитается из суммы чека и распределяется на все товарные строки пропорционально сумме строки.
Пример
«Подарок при покупке STEP 1500». При покупке двух пазлов STEP по 1500 деталей Покупатель получает в подарок пазл STEP 30 дет. При формировании чека включить в состав товарной части. В поле «Рассчитать» выбрать значение по текущему документу, создать сегмент «STEP 1500» и выбрать в поле «Скидка» значение на сегмент «STEP 1500». В поле «Применить скидку» выбрать «Подарок», взвести флаги «Один из списка» и «Учитывать как продажу» и в табличной части «Набор подарков» сформировать список предназначенных в подарок пазлов с количеством 1 в каждой строке.
Пример
«Три по цене двух». При покупке трех пазлов по 60 дет., один из них (с минимальной ценой) – в подарок. В поле «Рассчитать» выбрать значение «по текущему документу», создать сегмент «STEP три по цене двух» и выбрать в поле «Скидка» значение на сегмент «STEP три по цене двух». В поле «Применить скидку» выбрать «Подарок», в поле «Ограничение» выбрать «По количеству» указать не менее 3, взвести флаг «Из корзины покупателя» и указать количество подарков из числа купленных пазлов – 1.
Сообщение кассиру
Механизм формирования скидок позволяет выводить на экран кассира сообщения при выполнении условий скидок. Для настройки сообщения нужно выбрать значение «Сообщение» в поле «Применять скидку» и ввести текст сообщения. Пользователь может выбрать момент отображения сообщения на экране: либо в момент расчета скидки, либо после оформления чека.
Примеры настройки взаимодействия скидок
Как уже упоминалось ранее, в узлах иерархического справочника «Скидки (наценки)» пользователь может настроить правила взаимодействия скидок, размещенных в подчиненных группах:
- Вытеснение
- Минимум
- Максимум
- Суммирование
- Последовательное применение

Результат взаимодействия скидок в группе с типом взаимодействия «Вытеснение», «Минимум» или «Максимум» – одна из скидок группы. В этих случаях действующая скидка определяется правилами: самая верхняя в списке группы скидка вытесняет все остальные или действует скидка с минимальной или максимальной рассчитанной суммой. Положением скидки в группе можно управлять с помощью стрелок в командной панели формы справочника.
В остальных случаях итоговая сумма скидки определяется всеми скидками группы. При применении правила «Сложение» итоговая скидка - это сумма скидок. При использовании правила «Последовательное применение» – первой применяется верхняя в списке группы скидка, затем вторая скидка применяется к результату действия предыдущей скидки и т.д.
Скидки имеют ограничения при совместном применении. В случае, когда преимущества несопоставимы, не применяются правила взаимодействия «Минимум» и «Максимум». Например, скидки в натуральном выражении, «Подарки», несопоставимы с процентными скидками, или в случае, если скидки «Суммой» или «Подарки» применяются к разным сегментам товаров. В этом случае либо обе скидки применяются независимо (суммирование) или одна из скидок вытесняет другую.
Правила вытеснения скидок необходимо обсудить подробно. Все возможные скидки образуют четыре группы:
- Скидки с преимуществом «Сумма» по группе строк документа или «Подарок»:
- Скидки с преимуществом «Сумма» и заполненным сегментом товара
- Скидки с преимуществом «Подарок» и любыми другими условиями
- Скидки, применяемые к строке документа:
- Скидки с преимуществом «Процент»
- Скидки с преимуществом «Тип цены»
- Скидки с преимуществом «Сумма»
- Скидки с ограничением по одной строке и любыми другими условиями
- Скидки на документ в целом с преимуществом «Процент», «Тип цены» с незаполненными сегментами товара.
- Скидки на документ в целом с преимуществом «Подарок» и «Сумма» с незаполненными сегментами товара.
Правила вытеснения между группами определяются по таблице:
| Вытесняющая Скидка Вытесняемая скидка | На строки документа | Скидки на документ | ||
| Скидки с преимуществом Сумма по группе строк документа или Подарок | Скидки, применяемые к строке документа | Скидка с преимуществом Процент или Тип цен | Скидка с преимуществом Сумма или Подарок | |
| Скидки с преимуществом Сумма по группе строк документа или Подарок | Вытесняет, если есть хоть одно совпадение по сегментам номенклатуры или комплектам | |||
| Скидки с преимуществом Сумма по группе строк документа или Подарок | Вытесняет по назначенным в группе правилам: Безусловное, Минимум, Максимум | |||
| Скидка с преимуществом Процент или Тип цен | Вытесняет по строкам входящим в комплект или сегмент номенклатуры вытесняющей скидки | |||
| Скидка с преимуществом Сумма или Подарок | Безусловно вытесняет | |||
Если две скидки имеют непересекающиеся условия, то они совсем не взаимодействуют. Например, если скидки применяются на разные, не пересекающиеся сегменты номенклатуры, группы получателей скидки не имеют общих получателей, время действия скидок определено, но не имеет пересечений и т.д.
Пример
Накопительные пороговые скидки. Если покупатель приобрел в магазине товаров на сумму больше, чем 15000 грн., то он получит скидку 3%, если больше 25000 грн. – 5%, больше 50000 грн. – 7% на сумму чека по накопительной дисконтной карте. Чтобы настроить такую систему скидок нужно создать три элемента однотипных справочника «Скидки (наценки)» в группе «Вытеснение».

Пример
Скидки в день рождения по простой дисконтной карте «Серебряная», накопительной «Золотая» и без дисконтной карты. Покупатель может предъявить только одну из дисконтных карт или не предъявить ее вовсе, поэтому условия применения скидок - взаимно исключающие. Группа может иметь любое правило совместного применения, например «Максимум».
Пример
Скидки на детское питание «Тёма». Если разместить эти скидки в группу с правилом взаимодействия «Максимум», то на ниже приведенном чеке сработают все три скидки, причем результат действия будет отличаться в зависимости от принадлежности покупателя к группе получателей скидки «Многодетная семья».
| Товар | Обычный покупатель | Многодетная семья |
| Питьевая вода Тема 2 шт. | 10% | 10% |
| Пюре Персик Тема 6 шт | 5% | 8% |
| Сок яблочный Тема 5 шт. | 5% | 5% |
Пример
Скидки на пазл «STEP». Обе описанные скидки на группу «STEP» имеют преимущество «Подарок», поэтому могут взаимодействовать либо по принципу сумма, либо вытеснение. Скидки в примере имеют не пересекающиеся условия, поэтому можно выбрать любое правило, например «Сумма». Это значит, что если в чеке будет два пазла по 1500 дет и три – со стенда (по 60 дет.), то покупатель получит скидку на чек в размере минимальной цены из выбранных пазлов 60 дет. и еще один пазл 30 дет. в подарок из списка подарков.
В случае, если эти акции проходят одновременно, нужно настроить правила взаимодействия между группами скидок:
- Скидки на пазл «STEP».
- Скидки на детское питание «Тёма».
- Скидки в день рождения покупателя на сумму покупки.
- Накопительные скидки.
- Утренняя скидка.
Например, так:

Так как на нашем предприятии применяются скидки с преимуществом «Подарок», то эта группа скидок может взаимодействовать с другими только по правилам «Вытеснение» и «Суммирование». Группы скидок «Подарки» и «Детское питание Тёма» относятся к разным товарным группам, если они встретятся в одном чеке, должны применяться независимо – т.е. их нужно разместить в группу «Скидки на товар» с правилом «Суммирование».
Процентные скидки на сумму чека: «Скидки в день рождения», «Накопительные» и «Утренняя» логично расположить в группу «Скидки на сумму чека» с правилом взаимодействия «Максимум».
И, наконец, обе получившиеся группы следует расположить в группу «Итоговая скидка» с правилом «Суммирование» или «Вытеснение» в зависимости от того, хотим ли мы, чтобы эти скидки применялись независимо друг от друга или только одна из них. Если настроить взаимодействие, как в нашем примере, то сумма товарных строк, по которым применились скидки из группы «Скидки на товар» не будут учитываться в итоговой сумме чека и общая скидка на чек, таким образом, уменьшится.
Документ «Маркетинговая акция»
Как уже упоминалось, ввод скидки в действие производится с помощью документа «Маркетинговая акция» («Документы» – «Скидки» - «Маркетинговая акция»).
С помощью документа «Маркетинговая акция» пользователь может задать расписание действия скидок в разных магазинах в рамках одной акции. В левой табличной части перечисляются магазины, в которых будут действовать скидки, перечисленные в правой табличной части. Для каждой скидки устанавливается начало и окончание ее действия, по умолчанию совпадающее с периодом акции. При изменении дат, система проверяет, чтобы время действия скидки включалось в период акции.
Если скидки действуют во всех магазинах, пользователь может установить флажок «Для всех магазинов». Флаг «Для всех магазинов одно расписание скидок» устанавливает единое расписание для магазинов, перечисленных в левой табличной части.
На закладке «Описание» пользователь может ввести подробное описание акции и действий персонала при ее проведении.
Пример
Ступенчатые распродажи. Предприятие проводит распродажу зимней одежды в два этапа:
1 Этап. Распродаже со скидкой 30% подлежат товары групп «Детская» и «Подростковая верхняя одежда» зимнего ассортимента с оборачиваемостью менее 60 % за период с 01.10.2008 по 25.01.2009г. Дата начала действия скидки -04.04, окончания – 03.03.
2 Этап. Распродаже со скидкой 50% подлежат товары групп «Детская» и «Подростковая верхняя одежда» зимнего ассортимента, зимние головные уборы, варежки и перчатки с оборачиваемостью в целом по сети менее 80% за период с 01.10.2008 г. по 25.02.2009 г. Дата начала действия скидки -04.031, окончания –31.03.
Перед началом каждого этапа распродажи менеджер формирует список «Товары на распродажу» согласно условиям с помощью обработки «Заполнить по результатам анализа».
Для формирования списка товаров для распродажи можно анализировать продажи в целом по сети, как это показано на рисунке. В этом случае нужно создать два списка товаров и два элемента справочника «Скидка (наценка)», соответствующих каждому этапу:
Предполагается, что периоды действия каждой скидки не пересекаются, поэтому правило взаимодействия скидок в группе может быть любым.
Чаще всего, другие принятые в компании скидки не действуют на товар из списка «Распродажи» или действие всех других скидок приостанавливается на время распродажи. В первом случае группу скидок «Распродажа» следует поместить в верхней строке группы с правилом «Вытеснение», остальные скидки должны быть расположены ниже (см. скриншот в предыдущем разделе). Во втором для других скидок используются настройки расписания действия скидок в соответствующем документе «Маркетинговая акция» так, как описано ниже.
Пользователь формирует документ «Маркетинговая акция» с расписанием действия скидок для распродажи:

Списки товаров могут формироваться как в целом для всей сети, так и с учетом особенности реализации номенклатуры в каждом магазине. В этом случае пользователю нужно сформировать по две скидки, соответствующих этапам распродажи, на каждый магазин, настроить расписание действия скидок для каждого магазина и сформировать список товаров для распродажи для каждого магазина, используя параметр «Магазин» в настройке обработки «Заполнить по результатам анализа».
Продажа товара
Расчет скидки при формировании документа «Чек ККМ» имеет особенности. Скидки на товар, в условиях которых указаны сегменты номенклатуры, могут рассчитываться по мере формирования чека, скидки на набор товаров и скидки на чек в целом могут рассчитаться только тогда, когда товарная часть чека полностью заполнена – при нажатии кнопки «Оплата». Если кассиру нужно внести изменения в товарную часть чека, то скидки можно пересчитать, либо повторно перейдя в режим оплаты, либо нажав кнопку «Расчет скидок».
Подарки, которые нужно выдать покупателю в результате применения скидки отображаются на экране кассира в окне. Кассир может выбрать из списка подарков выданный покупателю.
При оформлении продажи по предъявлению бонусного листка, кассир нажимает на кнопку «Купоны» или использует комбинацию клавиш alt+F11. Система выбирает все типы скидок с дополнительным условием «по купону», действующих на дату пробития чека и удовлетворяющих условиям предоставления скидки. На экран выдается сообщение обо всех доступных типах скидки бонусных листах, кассир может выбрать нужную скидку.
При оформлении документа «Чек ККМ» в режиме рабочего места менеджера скидки рассчитываются при нажатии кнопки «Расчет скидок» из командной панели или при проведении документа .
ОТЧЕТЫ
Предприятие предпринимает направленные меры по привлечению новых покупателей и удовлетворению потребностей покупателей путем проведения различных акций. Рекламные акции имеют своей целью повышение узнаваемости бренда предприятия и как следствие – привлечение новых покупателей. Цель маркетинговых акций – продвижение на рынок определенного товара. При изменении ассортимента часто возникает потребность сокращения товарного остатка определенных товаров. Для этого используются ограниченное во времени снижение цены - распродажи. Для анализа эффекта произведенного акцией можно воспользоваться системой отчетов («Отчеты» – «Маркетинговые мероприятия»).
Оценка эффективности маркетинговых мероприятий
Основной отчет группы отчетов, позволяющий оценить динамику основных показателей продаж во время проведения маркетинговой акции в сравнении с периодом до ее начала. Эти показатели могут расшифровываться другими отчетами:
- Оценка продаж – предоставляет более детальную информацию по чекам в разрезе магазинов и ККМ.
- Оценка применения скидок – предоставляет информацию о количестве применения скидок и динамике суммы предоставляемых скидок.
- Оценка продвижения товаров – предоставляет информацию о продажах товаров-участников акции во время и после акции в сравнении с периодом до акции.
- Оценка распродажи – предоставляет информацию об изменении уровня товарных остатков в результате проводимых распродаж.
Следует принять во внимание, что если акция продвижения товара производится при «прочих равных» условиях, то отчет покажет эффективность данной акции. В противном случае факторы влияния других акций не будут учтены. То есть, если планируется акция временного снижения цены на товар, только появившийся на рынке, то не следует проводить эту акцию вместе с массовой распродажей других товаров.
Пользователь может выбрать для анализа акцию из списка, открывающегося при нажатии кнопки «Заполнить отбор по акции». Анализ производится в разрезе установленных в отборе магазинов - участников акции.
Период акции: рассчитывается по списку магазинов и отображается на панели отчета: < дата начала> - минимальная дата по скидкам в акции по отобранным магазинам, по < дата окончания > - максимальная дата по скидкам акции по отобранным магазинам.
Период отчета: с <Дата> по <Дата>. По умолчанию равен удвоенному периоду акции. Пользователь может изменить даты отчета, но дата начала отчета не должна превышать дату начала акции минус интервал, а дата окончания отчета быть ранее даты окончания акции, если она определена, плюс интервал.
Для расчета показателей отчета весь период отчета делится на интервалы, по которым оборотные количественные и суммовые показатели агрегируются. Интервал устанавливается пользователем выбором из списка: день, неделя, декада, месяц, квартал, год. Если в период акции (до акции) входит несколько интервалов – показатель усредняется по периоду. Например: средние за неделю продажи за период акции месяц.
Показатели подсчитываются только по товарам, указанным в сегментах скидок для данной акции или по всем товарам, если явного указания нет, и выводятся в три колонки: до акции, за период действия акции (во второй колонке) и их изменение относительно первоначального уровня в процентах.
Показатели отчета
Оборотные показатели отчета выводятся в разрезе указанных в отборе магазинов за период до акции и во время акции. Товарные остатки - на дату начала акции и окончания акции.
- Сумма продаж, грн. - фактическая сумма продажи товара за период в гривнах (с учетом скидки)
- Себестоимость продаж, грн. - продажи товара по себестоимости за период в гривнах
- Сумма скидки, грн.- сумма предоставленной на товар скидки за период в гривнах
- Сумма подарков, грн.- сумма предоставленной на товар скидки за период в гривнах
- Прибыль, грн. - сумма продаж - себестоимостью продаж
- Себестоимость остатков, грн. - оценка товарного остатка по себестоимости
- Количество чеков, ед. - количество чеков за период
- Средняя сумма чека, грн.- сумма продаж / количество чеков
Отчет позволяет сделать расшифровки показателей, сформированные с учетом отбора и по тем же периодам, что и выведенный на экран общий отчет:
| При нажатии на показателях | Формируется отчет |
| Сумма продаж | Оценка продвижения товаров |
| Себестоимость продаж | Оценка продвижения товаров |
| Сумма скидки | Оценка применения скидок |
| Прибыль | Оценка продвижения товаров |
| Остатки | Оценка распродажи |
| Количество чеков | Оценка продаж |
| Средняя сумма чека | Оценка продаж |
Настройка отчетов расшифровки
Отчеты расшифровки имеют сходные принципы формирования и возможности настройки. Показатели каждого отчета и характерные отличия будут описаны ниже в разделах соответствующих отчетов.
Все отборы могут быть настроены по выбранной пользователем маркетинговой акции. Из документа заимствуется период акции и магазины, в которых она проводится. Отчет строится в разрезе установленных в отборе магазинов - участников акции. Пользователь может установить дополнительный отбор по магазинам на форме настройки, вызываемой из командной панели. Период акции рассчитывается по списку магазинов и отображается на панели отчета: с даты начала акции - минимальная дата по скидкам в акции по отобранным магазинам, по дату окончания акции - максимальная дата по скидкам акции по отобранным магазинам.
Период отчета с даты начала отчета по дату окончания отчета по умолчанию равен удвоенному или утроенному периоду акции: подпериода до акции, дериод акции и подпериода после акции для отчета Оценка продвижения товара. Период акции включает в себя даты начала и окончания акции, из периодов «До акции» и «После акции» эти даты соответственно исключаются. Для расчета показателей и построения гистограммы показателей отчета весь период отчета делится на интервалы, по которым оборотные количественные и суммовые показатели агрегируются, а цены – усредняются. Пользователь может изменить даты отчета, но дата начала отчета не должна превышать дату начала акции минус интервал, а дата окончания отчета быть ранее даты окончания акции, если она определена, плюс интервал.
Пользователь может изменить порядок группировки и установить дополнительно сортировку и фильтр по всем показателям, воспользовавшись кнопками «Настройка» или «Отбор» на командной панели.
Итоги по акции подсчитываются только по товарам, указанным в сегментах скидок для данной акции или по всем товарам, если явного указания нет. Показатели группируются по подпериодам отчета.
Установив флаг « Диаграмма » и выбрав показатель на форме настройки пользователь может вывести отчет в виде гистограммы.
Оценка продвижения товаров.
Назначение отчета - анализ результативности акции нацеленной на повышение продаж товара, товарной группы, марки и прочее.
Следует принять во внимание, что если акция продвижения товара производится при «прочих равных» условиях, то отчет покажет эффективность данной акции. В противном случае другие факторы влияния не будут учтены. То есть, если планируется акция временного снижения цены на товар, только появившийся на рынке, то не следует проводить эту акцию вместе с массовой распродажей других товаров. В этом случае эффект от акции продвижения будет смазан, а отчет покажет искаженные данные.
Группировки строк : Магазин, Склад (отдел), Номенклатура, Характеристика номенклатуры , Поставщик.
Абсолютные показатели отчета выводятся в три группы: «До акции», «Во время акции» и «После проведения акции», относительные соответственно – в две группы, расположенные после групп абсолютных показателей «Во время акции» и «После проведения акции». Прирост показателей рассчитывается относительно уровня «До акции». Кроме того, рассчитываются аналитические показатели в целом по акции. Пользователь может отключить выводимые по умолчанию показатели, сформировав привычный для себя отчет.
Абсолютные показатели:
- Средн. цена., грн. - средняя за подпериод
- Кол-во - средняя по подпериоду продажа товара за интервал в натуральном выражении
- ЕИ - единица измерения хранения остатка
- С/с-ть продаж, грн. - средняя по подпериоду себестоимость продажи товара за интервал в гривнах
- Сумма продаж., грн. - средняя по подпериоду фактическая сумма продажи товара за интервал в гривнах (с учетом скидки)
- Прибыль, грн. - разность между предыдущими двумя показателями
- Скидка, грн. - средняя по подпериоду сумма предоставленной скидки на товар за интервал в гривнах
Изменение абсолютных показателей:
- Средн. цена., % - относительное изменение цены = %скидки
- Кол-во, %
- С/с-ть продаж, %
- Сумма продаж., %
Итоговые аналитические показатели:
- Дополнит. Прибыль во время акции, грн. - (Прибыль после акции – Прибыль до акции)
- Дополнит. Прибыль после акции, грн. - (Прибыль после акции – Прибыль до акции)
- Эластичность продаж по цене - процент прироста реализации в натуральном выражении / процент падения цены.
Оценка применения скидок
Отчет позволяет оценить динамику изменения количества и суммы предоставленных за время проведения акции скидок.
Группировки строк : Магазин, Склад (отдел), Скидка наценка, Номенклатура, Характеристика номенклатуры . Показатели отчета:
- Количество предоставленных скидок за период до акции – показывает сколько раз применилась за период каждая автоматическая скидка до акции
- Количество предоставленных скидок за период акции - показывает сколько раз применилась за период каждая автоматическая скидка во время акции
- Сумма скидок за период до акции, грн.
- Сумма скидок за период акции, грн.
- % изменения количества предоставленных скидок
- % изменения суммы скидок
Оценка распродажи
Основной целью сезонных распродаж является снижение товарного остатка. Отчет позволяет сопоставить показатели продаж до акции и во время акции, а также показатели входящего на момент начала распродажи и исходящего на момент завершения товарного остатка. Окончание периода отчета может быть до окончания акции, таким образом можно получить промежуточные результаты распродажи.
Группировки строк: Магазин, Склад (отдел), Номенклатура, Характеристика номенклатуры , Поставщик.
Показатели отчета:
Группы показателей «Входящие» и «Исходящие остатки»:
- Цена розн., грн. – розничная цена в магазине на начало акции
- Кол-во – входящий остаток товара в натуральном выражении
- ЕИ – единица измерения остатка
- С/с-ть остатка, грн. – себестоимость входящего остатка товара в гривнах
- Сумма розн., грн. – сумма остатка входящего товара в розничных ценах магазина
Изменение товарных остатков. Показатели рассчитываются по отношению к соответствующему показателю входящего остатка:
- Цена розн., % – относительное изменение розничной цены
- Кол-во, %
- Эластичность продажи по цене – процент прироста остатка в натуральном выражении / процент падения цены
- С/с-ть остатка, %
- Сумма розн., %
Продажи до начала и во время акции:
- Цена факт., грн. – средняя за период фактическая цена продажи товара
- Кол-во – средняя по периоду продажа товара за интервал в натуральном выражении
- ЕИ – единица измерения остатка
- С/с-ть продаж, грн. – средняя по периоду себестоимость продажи товара за интервал в гривнах
- Сумма продаж, грн. – средняя по периоду фактическая сумма продажи товара за интервал в гривнах (с учетом скидки)
- Прибыль, грн. – разность между предыдущими двумя показателями
- Сумма скидки, грн. – средняя по периоду сумма предоставленной скидки на товар за интервал в гривнах
Изменения показателей продажи относительно соответствующего показателя «до акции»:
- Кол-во, %
- Эластичность продажи по цене – процент прироста реализации в натуральном выражении / процент падения цены
- С/с-ть продаж, %
- Сумма продаж., %
- Прибыль, %
Оценка продаж
Назначение отчета: анализ результативности акций, направленных на увеличение числа покупателей, средней суммы покупки, повторное посещение магазина (бонусные листки, скидки по дисконтной карте, скидка на день рождения и пр.).
Группировки строк: Магазин, Касса ККМ.
Показатели отчета:
Абсолютные показатели продаж до и во время акции:
- Сумма продаж, грн. - средняя по периоду фактическая сумма продажи товара за интервал в гривнах (с учетом скидки)
- С/с-ть продаж, грн. - средняя по периоду себестоимость продажи товара за интервал в гривнах
- Прибыль, грн. – разность между предыдущими двумя показателями
- Количество чеков - количество чеков продажи за интервал, усредненное по периоду
- Средняя сумма чека, грн.– сумма чека с учетом скидки, усредненная за период
- Средняя прибыль чека, грн. – прибыль за период / кол-во покупателей за период.
- Средняя скидка, % - сумма скидки / (Сумму продаж +Сумма скидки) в процентах.
Изменения показателей относительно соответствующего показателя «до акции»:
- Сумма продаж, %
- Прибыль, %
- Количество чеков, %
- Средняя сумма чека, %
- Средняя прибыль чека, %
Аналитический показатель:
- Дополнительная прибыль, грн. - разность средних по периоду до и после начала акции показателей прибыли за интервал
Другие материалы по теме:
подарок, акция, скидка, скидки, наценка, интервал, магазин, чек, процент, розница, покупатель, прибыль, пользователь, товара, продажи, время, выбрать, товар, значение, сумма, период, справочник, отчет, действия, документ
Материалы из раздела: 1С:Предприятие 8.2 / Розница для Украины / Розница для Украины
Другие материалы по теме:
Общесистемные механизмы и принципы
Нас находят: https://stimul kiev ua/materialy htm?a=nastroyka_mekhanizma_skidok, Скидка подарок будет предоставлена после расчета остальных скидок корня справочника, примеры скидок, настроить маркетинговые акции 1c розница 8, кратность чека, формирование скидок на товар, розница 1с маркетинковая акция на сумму несколько сенментов как сделать уменьшение на сумму для каждого сегмента, контроль скидок 1 с, как рассчитать скидку для розницы, как настроить подарки в 1с розница

Мы на Facebook

![Действия- = — -‘Ь- Т[ 0 Й' О Перейти В _] Информационны л Код Н- нММИ Код карты Штрихкод В гааепеи карты Й_Накопите льн _ ЦУ 0000004 Обычае ИГТЛ ш ЦУ 00X005 0011223344 0011223344 0011223344 • Действия- Перейти Информационная карта Группа карт Обычные Н аим](/img/materialy_nastroyka_mekhanizma_skidok/image009.png)








